Welcome to DAObox – DAO Legal Wrappers & Governance Solutions

Welcome to the DAObox documentation. For our full services and additional information, please visit the official DAObox website.
A True DAO Agency
For DAOs and Web3 communities, managing day-to-day operations, legal, and compliance — all while maintaining decentralization — can be a daunting task. Operational inefficiencies drain resources and divert focus from your DAO’s core mission, while legal ambiguities and poorly structured frameworks expose your organisation to risks, making it difficult to operate with confidence or scale.
These hurdles often cause DAOs to lose momentum or struggle to keep up, and expose communities to legal, financial and compliance risks.
At DAObox, our mission is to eliminate any obstacles that hinder your DAOs' progress or pose risk to your members, so that the whole organisation can operate confidently and efficiently. We achieve this by equipping DAOs with solutions and tools that resolve their major legal, operational, and governance pains.
Every service we provide is specifically designed to address the major challenges DAOs and Web3 collectives face today.
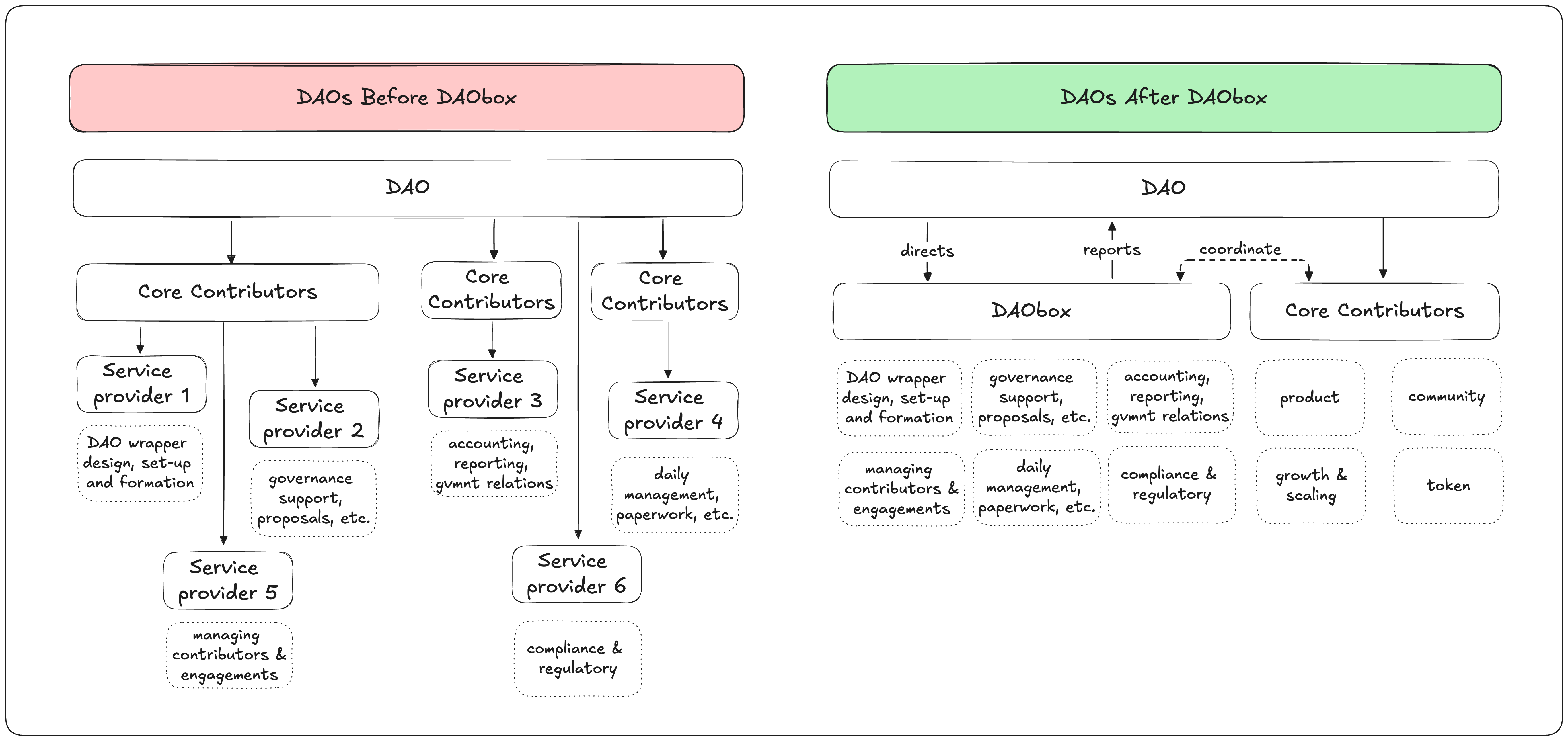
The reasoning is simple: DAOs should focus on what they do best—building, scaling, and innovating. By taking on these complexities for you, DAObox serves as a catalyst for your DAO’s transformation, enabling sustainable growth and long-term success. Let's take a look at the chart below.


DAObox supports DAOs by taking over not only corporate tasks and day-to-day management, but also any areas that are challenging, unfamiliar, or too complex for the team to handle alone. Whether it’s navigating legal uncertainties, managing regulatory compliance, or addressing issues that DAOs find difficult or risky, we step in to provide the expertise and guidance needed to operate confidently and effectively.
To get in touch with our team, please navigate to our contacts page below.
Contact DAOboxDAO Services & How We Can Help
The core services we currently offer include:
Each of these services was carefully crafted to alleviate the most pressing pain points for DAOs and Web3 communities at the moment. Scroll down to learn more.
Designing & Creating Legal Wrappers
Every organization is unique, and a well-designed legal wrapper structure is crucial for protecting both the DAO and its members. We create DAO wrappers in any jurisdictions worldwide, including all legal wrapper organizational forms (foundation, association, DAO LLC, etc.) and jurisdictions (Cayman Islands, Switzerland, BVI, Panama, Marshall Islands, Guernsey, and more).
This all-inclusive service covers:
Crafting the structure: Identification of appropriate wrapper(s), suitable jurisdiction(s), configuring the setup and overall structure
Designing wrapper(s): For each wrapper, we design governance procedures and corporate rules, internal systems of checks and balances, integrate the legal wrapper with the DAO, and draft all requisite corporate documents and legal instruments
Forming wrapper(s): Actual incorporation of the DAO legal wrapper(s), including engaging with local registered agents, preparation of the necessary filings, compliance, KYC, and government relations.
Managing Legal Wrappers Post-Formation
At DAObox, we understand that setting up a legal wrapper is just the beginning. Maintaining its structure, ensuring compliance, and managing day-to-day operations can quickly become overwhelming for DAOs. That’s why our post-formation management service is designed to be an end-to-end solution, offering a streamlined approach to managing DAO legal entities, designed to take the administrative burden off your shoulders.
The service goes beyond the basics of legal administration. We provide a turn-key management solution that covers all major aspect of legal wrapper administration, making it one of the most resource-efficient options in the industry.
To act as administrator, DAObox assumes managerial position at the legal wrapper, such as director or managing member. This allows us to directly oversee the day-to-day operations of the entity, managing paperwork, contributors, major transactions, corporate actions, continuations, reporting, and more. We view this offering as more than a service—we rather consider it a partnership that evolves with the DAO, ensuring that its legal framework supports its long-term vision and strategic goals.
Engage DAObox to Manage DAO Legal WrapperGovernance Support and Advisory
Governance is the backbone of any DAO, and poorly structured governance systems can lead to conflicts, inefficiencies, and compliance issues. Our advisory services focus on fixing these weak points by designing effective frameworks, drafting clear rules and policies, and ensuring regulatory compliance. This service is tailored to:
Address Structural Pain Points: We identify gaps in your current governance model and propose solutions that enhance decision-making, transparency, and stakeholder alignment.
Create Robust Frameworks: Designing DAO governance structures, models and operational frameworks that promote effective participation and accountability.
Design Rules and Policies: Developing DAO rules, procedures and policies. Compliance monitoring.
Compliance & Risk Mitigation: We ensure that all governance processes align with jurisdictional requirements and minimize legal risk. With our support, DAOs can optimize their governance for better efficiency, stronger decentralization, and enhanced resilience.
Acting as a DAO Delegate
DAOs need trustworthy delegates to represent their interests on multi-sig wallets and governance platforms. However, many DAOs struggle to find reliable delegates because potential candidates often prefer to remain anonymous, avoid exposure, or shy away from the responsibilities and risks associated with being a visible delegate. This leads to a shortage of qualified, active participants who can effectively manage multi-sig wallets and governance roles.
At DAObox, we bridge this gap by offering a trusted, transparent, and accountable delegation service. We not only provide highly experienced professionals who are well-versed in governance and compliance, but we also bring a strong commitment to strategic participation. Our delegates actively engage in governance, contribute valuable insights, and execute decisions with a high degree of discretion and professionalism—ensuring your DAO’s objectives are met with integrity and reliability.
Serving as Independent Director in a DAO Foundation
Web3 foundations, especially those linked to DAOs, often struggle to find qualified directors due to the complexities of decentralized governance and the risks tied to public or high-profile roles. Many participants prefer to remain anonymous to avoid exposure and legal liabilities, while others lack the necessary qualifications and expertise. Altogether, this can leave foundations without effective management and proper oversight.
DAObox bridges this gap by providing seasoned professionals to act as independent directors on the boards of these foundations. Our directors bring deep expertise in law, compliance, and strategy, offering objective oversight and impartial guidance to ensure that decisions align with the DAO’s mission and are executed transparently. This further reduces the operational load on core teams, strengthens the foundation’s credibility, and supports its sustainable growth.
Serving as Supervisor in a DAO Foundation
Similar to an independent director role, DAObox can assume the position of Supervisor within a DAO foundation, providing critical oversight to uphold compliance and governance integrity. Supervisor is often a statutory role that is responsible for ensuring that the board adheres to the foundation’s mission and purposes, and cannot misuse assets for personal gain.
Our supervision involves closely monitoring the foundation’s major decisions and operations to confirm that they align with its stated objectives and regulations. We act as an impartial authority, preventing conflicts of interest and safeguarding the foundation from potential governance failures. With our deep expertise in compliance and decentralized frameworks, we offer reliable oversight that supports the foundation’s long-term stability and ensures it operates transparently and securely.
Last updated